SVĚT SOFTWARE
Stahuj.cz
Magazín
Hledat
Windows
iOS
Android
Zkontrolováno antivirem
Stahuj.cz
Magazín
Online nákup na SW.cz
Online hry
Přidat program
Windows
iOS
Android
Hledat
Stahuj.cz
Vývojové nástroje
Databáze a sítě
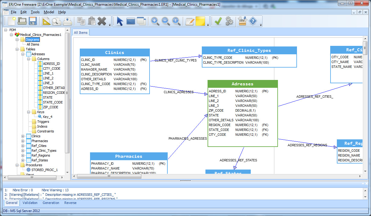
ER/One Data Modeler
ER/One Data Modeler
0.8.8.0
Přehled
Obrázky
Diskuze
Celkové hodnocení
Průměr hodnocení
3
Celkový počet hodnocení
0 hlasů
Pro hodnocení programu se prosím nejprve
přihlaste
Doporučujeme v kategorii
3
DbaMgr
3
DBF Manager
3
Mysql Backup
3
ApexSQL Defrag
3
CrystalDB Tool
Něco jsme propásli?
Dejte nám vědět.
Upozornit redakci Stahuj
Velice děkujeme za Vaše podněty