ClefInspect 1.2

Prohlížeč a filtr CLEF logů

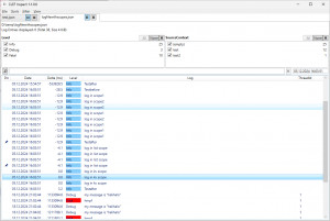
ClefInspect je aplikace určená pro prohlížení a základní analýzu CLEF logů ve formátu JSON generovaných knihovnou Serilog. Aplikace umožňuje načítání logovacích souborů ze souborového systému (otevřením, drag & drop nebo asociací souborů), jejich zobrazení v tabulkové podobě a práci s jednotlivými událostmi. Podporuje dynamické přidávání sloupců na základě dostupných vlastností v logu, přepínání mezi lokálním a UTC časem, zobrazení časových rozdílů mezi událostmi a navigaci podle časového razítka. 

Funkčně se ClefInspect zaměřuje na filtrování a selekci logovacích událostí, včetně textového filtrování zpráv, filtrování podle vlastností a možnosti připnutí (pin) vybraných událostí, které zůstávají viditelné bez ohledu na aktivní filtry. Aplikace podporuje práci s více otevřenými soubory pomocí záložek, kopírování vybraných událostí do schránky ve formátu text nebo JSON (CLEF) a průběžné sledování (tail) logovacích souborů zapisovaných jinými procesy. Konfigurace chování a výchozího zobrazení je možná pomocí externího JSON konfiguračního souboru. Omezením je převod strukturovaných dat v logu do řetězcové podoby při zobrazení.

Celkové hodnocení

Průměr hodnocení
3

Pro hodnocení programu se prosím nejprve přihlaste

Stáhnout zdarma Zkontrolováno antivirem s vylepšením od
Aktualizace programu
20. 1. 2026
Antivirová kontrola
9. 5. 2026 3:44
Program pravděpodobně spustíte na tomto počítači Vybrat jiné parametry
Staženo
48×
Celkové hodnocení
Průměr hodnocení
3

Pro hodnocení programu se prosím nejprve přihlaste

Souhrnné informace o ClefInspect

Oznámit potíže s programem

Program nejde stáhnout, má chybný popis nebo víte o novější verzi? Dejte nám o tom vědět. Velice Děkujeme za Vaše podněty.

Něco jsme propásli?

Dejte nám vědět. Upozornit redakci Stahuj
Velice děkujeme za Vaše podněty